
Sponsored By
Good morning. AI startup 2wai — which was co-founded by Canadian Disney channel star Calum Worthy — is facing backlash over its new app, which can create a digital version of a human being using just three minutes of real-life footage. The company’s new ad shows an AI-generated grandma posthumously giving advice to her family.
Given that this was literally a Black Mirror episode, it’s understandable that people aren’t exactly thrilled by the concept.
Today’s reading time is 5½ minutes.
MARKETS
| ▲ | TSX |
30,326.46 |
+0.24% |
|
| ▼ | S&P 500 |
6,734.11 |
-0.05% |
|
| ▼ | DOW JONES |
47,147.48 |
-0.65% |
|
| ▲ | NASDAQ |
22,900.59 |
+0.13% |
|
| ▼ | GOLD |
4,094.2 |
-2.39% |
|
| ▲ | OIL |
60.09 |
+2.39% |
|
| ▲ | CAD/USD |
0.71 |
+0.11% |
|
| ▼ | BTC/USD |
93,455.45 |
-1.71% |
Earnings to watch: Nvidia, the company whose earnings reports have become a market bellwether, is set to report its results on Wednesday. Retail giant Walmart will follow with its earnings call on Thursday.
TECH
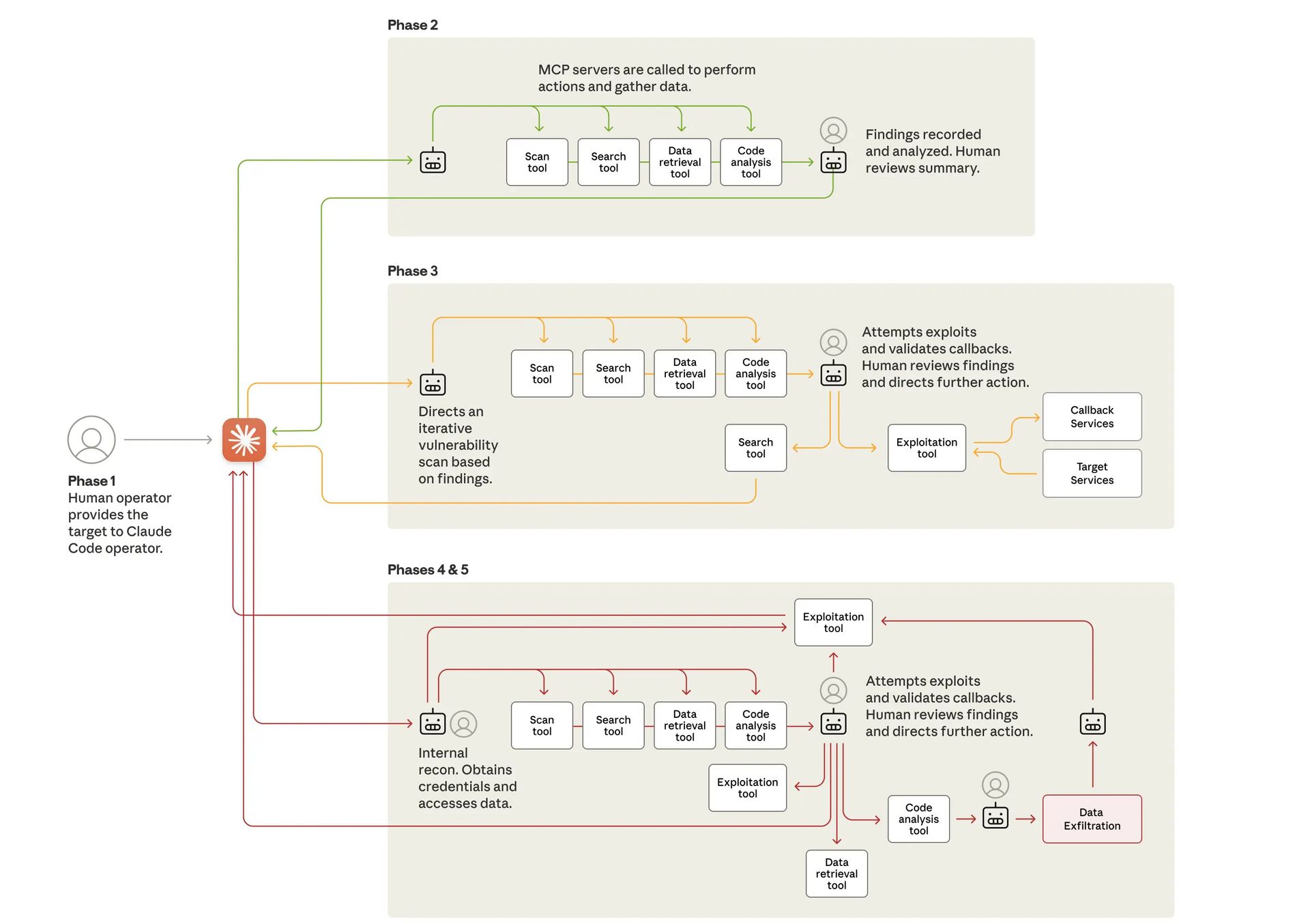
AI is automating cyberattacks

Source: Anthropic.
Spare a thought today for the latest workers to be displaced by AI: hackers.
What happened: Anthropic says that hackers likely associated with Chinese state-sponsored groups used its AI agents to undertake cyber-espionage attacks against major global targets with minimal human supervision.
The attackers used Anthropic’s Claude Code system to target around 30 “large tech companies, financial institutions, chemical manufacturing companies, and government agencies,” the company reported.
Claude has safeguards that are supposed to prevent it from being used for malicious purposes, but the hackers got around them by tricking the AI, telling it that it was simply testing the target’s cybersecurity defences (kind of an obvious workaround!)
Why it matters: It’s the first reported cyberattack performed autonomously by AI agents — Anthropic estimates that 80-90% of the operation was done with no human involvement.
The attack is evidence that AI systems have advanced to the point where someone using affordable, off-the-shelf tools can undertake cyberattacks that would have, in the past, required entire teams of sophisticated hackers.
Zoom out: AI agents are becoming a bit of a cybersecurity nightmare — earlier this year, researchers were able to steal data from Salesforce, Microsoft, Google, and other widely-used platforms using the companies’ own AI agents.—TS
BIG PICTURE

Source: T. Schneider / Shutterstock.
AI firms face copyright reckoning in court. Toronto-based Cohere lost its appeal to toss out a copyright case in the U.S. after a judge ruled that a group of publishers presented enough evidence in court that the startup’s model infringed on their copyrighted work. OpenAI recently had a similar appeal rejected in the U.S., while a German court ruled last week that ChatGPT infringed on musicians’ copyrighted material. (BetaKit)
Weston and Thomson families team up on Hudson’s Bay charter. Companies representing the Westons and media exec David Thomson — two of Canada’s wealthiest families — have submitted an $18 million joint bid to buy the Hudson’s Bay Royal Charter. The plan is to donate the document, which was signed in 1670, and rotate it equally between four public institutions. (Global News)
Trump drops tariffs on hundreds of food products. With high food inflation pinching Americans at the grocery store, Trump has axed tariffs on over 200 products, including coffee, beef, and bananas. The decision stands in stark contrast to the president's insistence that his signature tariff policy has not caused any price increases. (Reuters)—LA
SPONSORED BY FOLKS
If you're using an international HR system, you're likely paying more than you need to, and your data is sitting on foreign servers. Not ideal when Canadian businesses need every advantage right now.
Folks HR is the all-in-one platform built for small businesses. We're talking recruitment, HR management, performance reviews, and payroll, all in one place.
Here's what switching gets you:
25% off your current HR software bill when you make the move to Folks
100% Canadian compliance with our labour laws, payroll rules, and provincial holidays (yes, even the quirky ones)
Data sovereignty: Your employee info stays in Canada under SOC 2 Type II security standards
Local support that actually understands your business reality
Canadian SMBs are already making the move. Your HR platform should work as hard for you as you do for your team, without the border crossing.
LOOKOUT
What’s happening this week

Source: Shutterstock.
🇨🇦 Federal budget vote. The House of Commons will vote on the Liberal government’s federal budget today. The government doesn’t have the votes to pass the budget on its own and will need at least a few opposition MPs to either support it or abstain from the vote. If all opposition MPs vote against the budget, the government will fall and we’ll have another election.
📊 New inflation data. After a surprisingly hot September inflation report, forecasters expect today’s inflation numbers to show price growth falling back closer to the Bank of Canada’s 2% target, thanks to lower energy prices. The latest data on housing starts and retail sales will round out the week.
🌎 G20 starts in South Africa. World leaders, including Mark Carney, will gather in South Africa for the G20 summit beginning Saturday. The Trump administration has created some drama around this conference, saying the U.S. will boycott the event over claims it has made that the South African government discriminates against its white citizens (claims the South African government has denied).
ENTERTAINMENT
Labubus are going Hollywood

Source: Cloudy Design / Shutterstock.
Sony might’ve just landed one half of the next Barbenheimer.
Driving the news: Sony Pictures has acquired the screen rights to the wildly popular Labubu plush toys. The aim is to release an animated or live-action Labubu movie soon, with plans to turn it into a full-fledged franchise.
Catch-up: The Labubu craze has kicked into high gear this year, with their popularity catapulted, in part, by celebrities like Rihanna, Lady Gaga, and Kim Kardashian sporting the monster-like elven creatures (they don’t look like elves to us either, but we looked it up!).
The toys brought in a staggering US$670 million for its parent company, Pop Mart, in the first six months of the year — a 668% increase from 2024.
To put that in perspective, only $374 million worth of Barbies and $626 million worth of Hot Wheels were sold during the same period.
Why it matters: The Labubu movie deal marries two growing trends: Hollywood's obsession with all things IP (including toys), and the rise of ‘Kidults’, or adults who enjoy media and products traditionally targeted to children. Sony isn’t banking on kids to see this flick — they’re targeting the millions of adults who buy these plushies for their own enjoyment.
Over 20% of all plush toy sales last year were made by adults who, believe it or not, were buying them for themselves.
Zoom out: The recent success of The Lego Movie franchise, which raked in over US$1.1 billion, and the eight-time Oscar-nominated Barbie movie have proven that the toy-to-Hollywood path can certainly be a winner.—LA
WAIT, THERE’S MORE
The Saskatchewan Roughriders won the Grey Cup.
The Vatican has returned 62 artifacts to Indigenous peoples in Canada.
Apple has been ordered to pay US$634 million for infringing on the patent of medical device maker Masimo.
Canada’s Barrick Mining is considering a split into two entities.
A ~US$7 billion opioid settlement with Purdue Pharma is set to be approved.
BY THE NUMBERS
📽️ ~2 million. Feet of film that Christopher Nolan’s new movie, The Odyssey, reportedly used over the course of shooting. The movie has a rumoured budget of US$250 million.
💰 $777.5 billion. Assets that the Canada Pension Plan Investment Board had at the end of its last quarter, up $46 billion in three months. CPP manages money on behalf of 22 million Canadians.
🤖 $865.8 million. What OpenAI paid Microsoft in the first three quarters of this year as part of their revenue-sharing agreement. Under that deal, OpenAI owes Microsoft 20% of all its revenue.
PEAK PICKS
Digital-first tools and wellness solutions from GroupHEALTH make employee benefits simpler and more personal for Canadian businesses. Discover how you can save.*
RBC Foundation is backing 78 projects across Canada with over $18 MM to help make buildings more environmentally sustainable and more accessible. See the impact.*
Why interior designers say it’s time to ditch the kitchen island (Globe and Mail, paywalled)
Four historic train stations that have been turned into luxury hotels.
A guide to finding music you love without using a streaming app’s algorithm.
Read: Mark Carney talks about what it’s like to text with Trump.
Vintage holiday decor is making a comeback.
The story of the B.C. couple that met, fell in love and got married on a ferry.
*This is sponsored content.






